External Source

Data Migration Framework Overview | Ax 2012 | Dynamics 365

2021 24:11
Synopsis
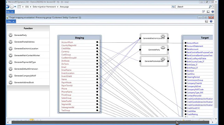
When importing data into AX there are times where you might want to have data that you to extra manipulation on after you bring it ...
Download Options
Choose a download method below. All links open in new tabs.
Service Features Action
SaveFrom
MP4 & MP3 • HD Quality • Browser Extension Available
Download
Security Notice: These are third-party services. We recommend using antivirus software and being cautious of pop-up ads.